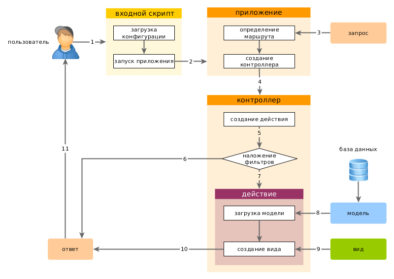
Обзор ¶
Все запросы, обрабатываемые Yii приложением, проходят подобный путь.
- Пользователь создает запрос ко входному скрипту
web/index.php. - Входной скрипт загружает конфигурацию и создает экземпляр приложения для обработки запроса.
- Приложение определяет запрошенный маршрут при помощи компонента request.
- Приложение создает экземпляр контроллера для обработки запроса.
- Контроллер создает экземпляр действия и выполняет фильтры для этого действия.
- При неудачном выполнении любого фильтра, действие не выполняется.
- При успешном выполнении всех фильтров, выполняется действие.
- Действие загружает модель данных, возможно, из базы данных.
- Действие рендерит представление и передает ему модель данных.
- Результат рендеринга передается в компонент приложения response.
- Компонент response посылает готовые данные пользователю.
Ниже представлена диаграмма обработки запроса приложением.

В данном разделе описаны подробности некоторых этапов обработки запроса.